XAMPP FTP 사용자 생성하기
이전에 XAMPP 설치하기 강의를 따라오신분이라면
XAMPP로 웹서버 설치 후 FTP 접속 하기 위해 FTP 사용자를 생성해줘야합니다
XAMPP로 설치한 파일질라 서버 FTP 계정을 추가해보자

1. XAMPP Control Panel을 관리자 권한으로 실행해줍시다.

2. 사용자 계정 컨트롤 메시지가 뜨면 예를 눌러줍시다.

3. XAMPP 컨트롤 패널이 뜨셨다면 FileZilla 항목의 Actions 버튼 중 Admin 버튼을 눌러줍시다.

4. 위와 같이 Connect to Server 창이 뜨면 자동으로 입력된 값을 두고 OK를 눌러줍시다.

5. FileZilla Server 창이 위와 같이 뜨셨다면 상단 메뉴 탭 Edit를 눌러줍시다.

6. Edit 버튼을 누르면 Users 메뉴가 있습니다.
Users 메뉴를 클릭해줍시다.

7. Users 메뉴를 클릭하면 위와 같이 계정이 하나도 없을텐데요.
우측 Add 버튼을 눌러서 계정을 추가해줍시다.

8. 위와 같이 계정 추가 창이 뜨셨다면
빈칸에 사용하실 아이디를 입력해줍시다.

9. 저는 FTPUSER01이라는 명칭으로 계정을 만들겠습니다.
사용하실 아이디를 입력하셨다면 OK를 눌러서 추가해줍시다.

10. 계정을 추가했다면 해당 계정을 사용하기 위해 비밀번호를 등록해줍시다.
Password: 에 체크해줍시다.

11. Password:에 체크하면 비밀번호 입력창이 뜹니다.
사용하실 비밀번호를 빈칸에 입력해줍시다.

12. 비밀번호를 입력하셨다면 왼쪽 하단 OK 버튼을 눌러서 저장해줍시다.

13. 최초 계정 생성 시에 위와 같이 홈디렉토리가 1개도 없으므로 홈 디렉토리를 추가해주라는 메시지가 나옵니다.
확인을 누르면 홈 디렉토리 추가 메뉴로 넘어갑니다.

14. Shared Folders 메뉴로 들어와졌다면
ADD를 눌러서 홈디렉토리를 추가해줍시다.

15. ADD를 누르면 위와 같이 폴더 찾아보기 창이 뜹니다.
우리는 xampp 웹서버의 htdocs 폴더를 연결해줍시다.
기본 위치는 C:\xampp\htdocs\ 입니다.

16. C:\xampp\로 들어가줍시다.

17. C:\xampp\htdocs 폴더가 보이시면 htdocs를 선택하고
확인을 눌러줍시다.

18. 홈 폴더가 추가되었습니다.
FTPUSER01이 계정으로 해당 폴더에 대한 사용권한을 지급해야만
파일 업로드나 삭제, 수정 같은게 가능합니다.
Files 항목과 Directories 항목의 권한을 지급해줍시다.

19. 일단 이 계정에 모든 권한을 줘야 문제 없이 사용 가능하겠죠?
모든 항목을 체크하여 권한을 다 줍시다.
권한을 주셨으면 OK를 눌러서 저장해줍시다.

20. 사용자 추가 및 홈폴더 추가 그리고 권한 추가가 완료되었습니다.

21. 이제 FTP서버에 정상적으로 접속 가능한지 테스트 해봅시다.
FTP 프로그램 아무거나 사용하셔도 되는데
개인적으로는 FileZilla Client 를 설치하여 사용하는것을 추천드립니다.
FileZilla Client를 설치하고 프로그램을 실행하면 위와 같이 프로그램이 뜹니다.

22. 호스트, 사용자명, 비밀번호에 값을 입력하고 빠른 연결을 눌러줍시다.
호스트에는 XAMPP가 설치된 서버의 아이피 주소를
사용자명은 아까 만든 FTP 사용자명을
비밀번호에는 아까 설정한 FTP사용자의 비밀번호를 넣어줍시다.

23. 서버에 접속할건지 확인 메시지가 뜨면 확인을 눌러줍시다.

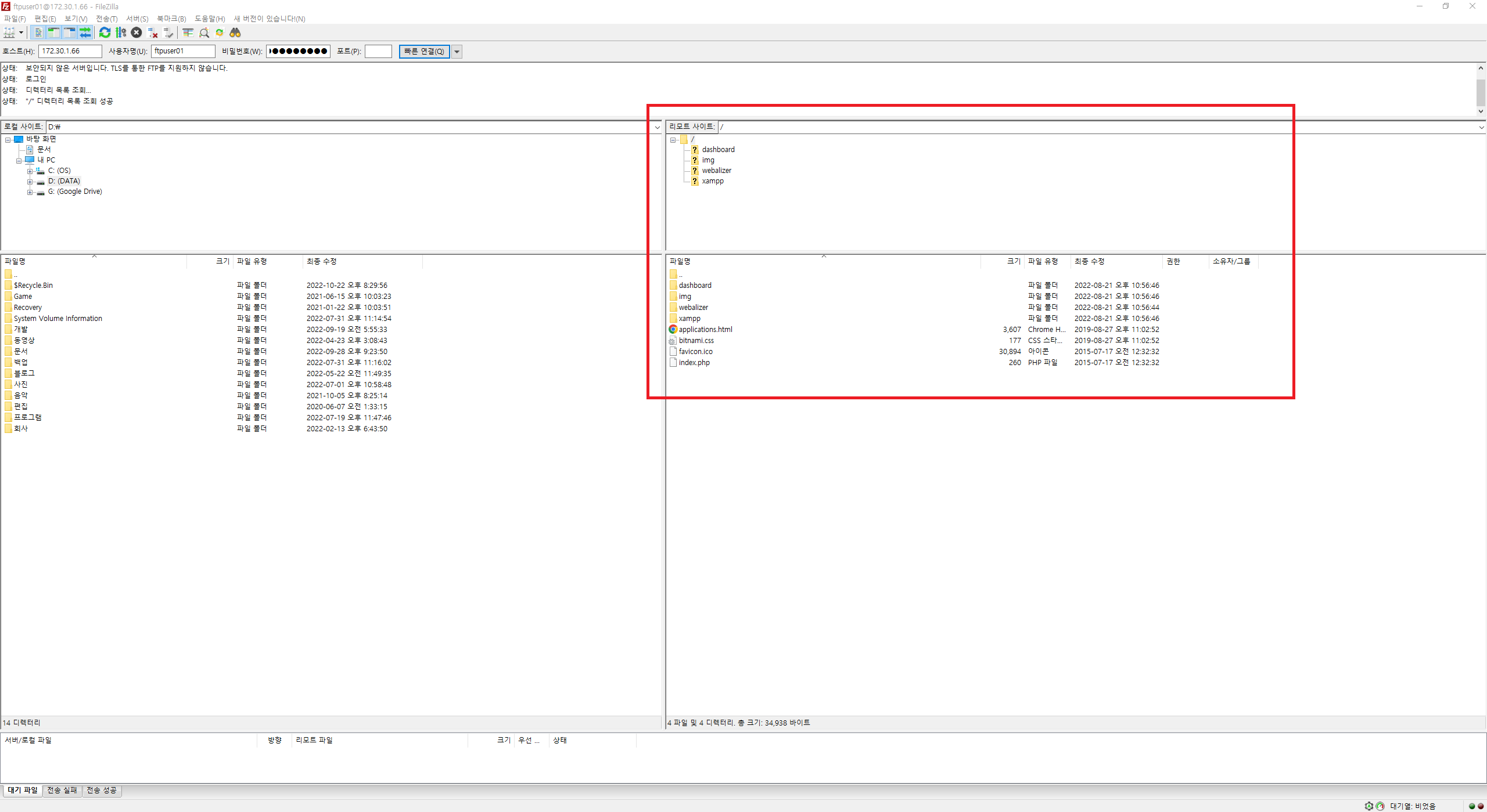
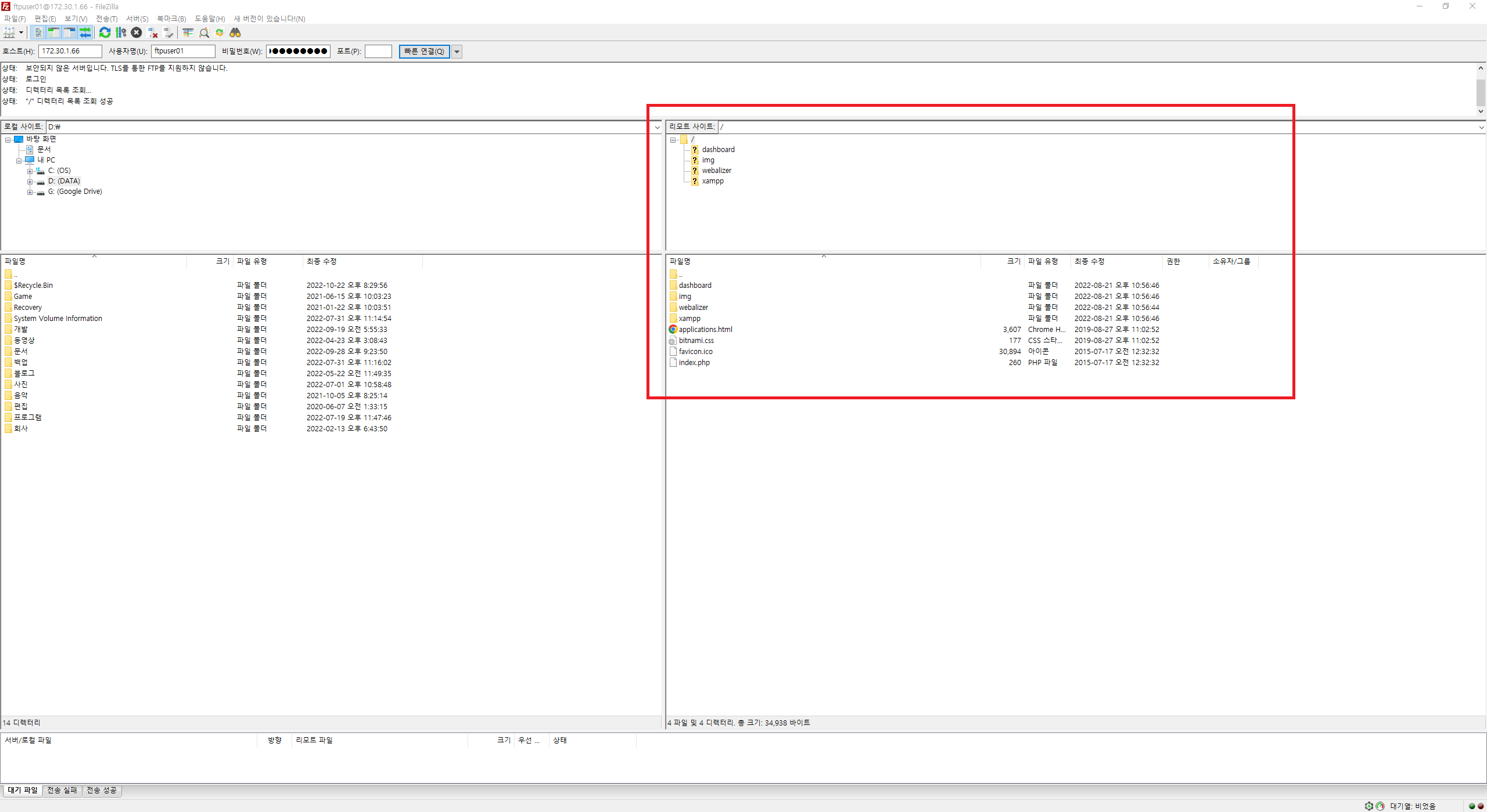
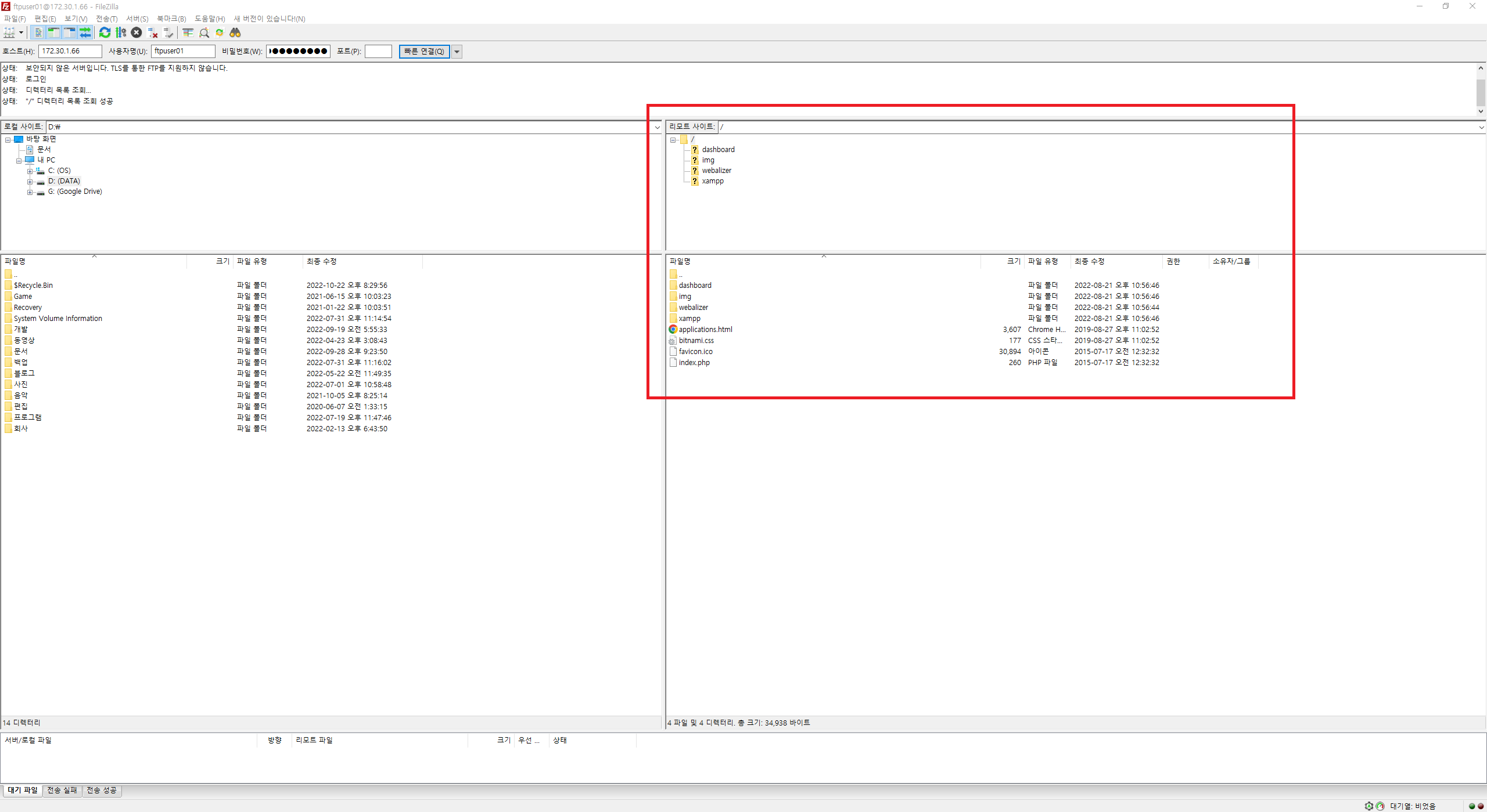
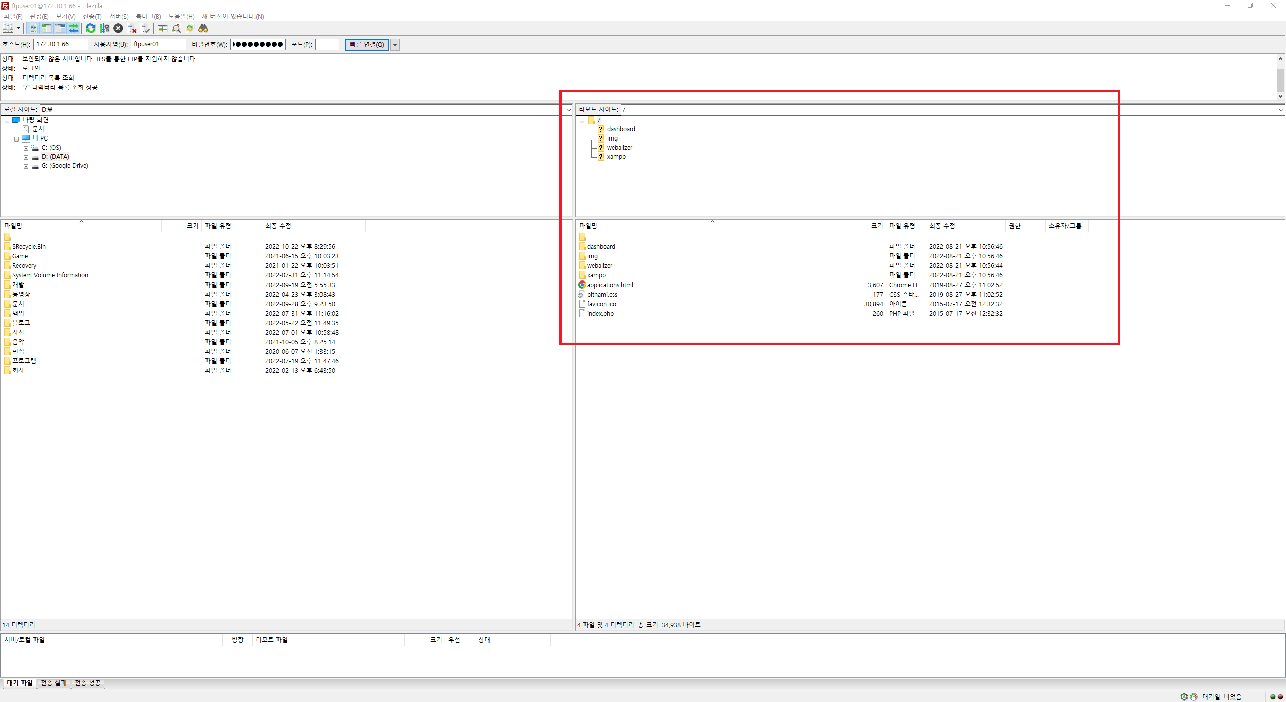
24. 정상적으로 접속되었습니다.
만약 접속되지 않으면 우측에 파일들이 안 보이실겁니다.
방화벽에 의해 차단되었던지
호스트 주소가 잘못되었던지
계정 정보가 잘못되었던지
한번 다시 체크하고 접속해보세요.
'소프트웨어 > 사용법' 카테고리의 다른 글
| AMD 칩셋 소프트웨어를 설치하지 못했습니다. 해결 방법 (3) | 2023.04.29 |
|---|---|
| NetBackup Appliance 3.2 LTO Media Expire 시키기 (0) | 2022.10.25 |
| 한글2022 영문 폰트 폰트명 안 보일때 해결방법 (0) | 2022.10.21 |
| 팟플레이어 PotPlayer64.dll 보안 검증 할 수 없습니다. 문제 해결 방법 (0) | 2022.08.25 |
| TMAP 안전운전 점수 초기화 하는 방법 (0) | 2022.06.28 |
댓글
이 글 공유하기
다른 글
-
AMD 칩셋 소프트웨어를 설치하지 못했습니다. 해결 방법
AMD 칩셋 소프트웨어를 설치하지 못했습니다. 해결 방법
2023.04.29 -
NetBackup Appliance 3.2 LTO Media Expire 시키기
NetBackup Appliance 3.2 LTO Media Expire 시키기
2022.10.25 -
한글2022 영문 폰트 폰트명 안 보일때 해결방법
한글2022 영문 폰트 폰트명 안 보일때 해결방법
2022.10.21 -
팟플레이어 PotPlayer64.dll 보안 검증 할 수 없습니다. 문제 해결 방법
팟플레이어 PotPlayer64.dll 보안 검증 할 수 없습니다. 문제 해결 방법
2022.08.25